轻松搭建团队协作表格系统的秘籍
在我之前的文章里,咱们聊到了如何快速搭建一个个人博客,但对于已经入职的小伙伴们来说,如何提升工作效率和团队的协作才是更重要的。最近 Qoder 推出了新的 0.2.19 版本,新增了一个叫“极致”的模型选项(听说是引入了某 opus 4.5 模型)。正好我最近接到了一项任务,要构建一个线上协作表格系统,这让我有机会深入挖掘 Qoder 在团队协作工具上的强大功能。
接下来,我会分享一下如何运用 Qoder 的 Quest Mode、记忆系统和 MCP 协议生态,快速搭建一个类似飞书的多维表格线上协作系统,同时还可以实现团队知识的传承。
一、搭建协作表格系统前的准备工作
在动手构建内网协作系统之前,我做了一些准备工作:
第一,我创建了一个英文命名的文件夹,叫“feishu”,并在 Qoder 中打开了这个项目。选择英文命名的原因是为了避免路径中出现中文而引发的一些意外问题。
第二,在右下角的模型选择菜单中选了“极致”这个选项。虽然这个模型会消耗更多的积分,但在处理团队协作、架构设计和长期任务上,它的表现要明显好于其他模型。如果你需要和现有系统结合,建议不要像我之前那样在 Quest 模式中先快速搭建框架再去调整,这样会导致模型理解出现偏差,最后需要大量修复代码。相反,我们应该先通过智能问答模式(ASK MODE)明确需求,然后通过 Quest Mode 一次性生成完整的架构。
第三,我准备了一份项目需求文档,内容包括希望实现的功能和对应的技术栈。虽然 Qoder 支持“描述即实现”,但对于像团队协作系统这样复杂的项目,提供清晰的技术栈信息(比如前端用 React+TypeScript,后端用 Node.js+Express,数据库用 PostgreSQL)能帮助 AI 生成更符合团队习惯的代码。
二、使用 Quest Mode 构建协作系统架构
Quest Mode 是 Qoder 的一项强大功能,它允许开发者用自然语言描述需求,AI 则会负责生成详细的技术规格说明书,并自动执行任务。对于这种复杂的协作表格系统,Quest Mode 能够把模糊的需求转化为清晰的开发计划,显著提升团队效率。
这就是我用智能问答模式优化后的提示词:
请帮我实现【多维表格】系统,类似飞书多维表格功能。
一、核心功能需求
1. 表格基础功能
支持 80+ 列的大型表格展示
列类型支持:文本、数字、单选、多选、日期、人员选择、附件、链接、公式
支持列的冻结、排序、筛选、隐藏
支持行的展开/收起(分组功能)
虚拟滚动优化(百万级单元格不卡顿)
2. 多人协同编辑
基于 Socket.io 实现实时协同
显示当前在线协作者头像
单元格级别的锁定(编辑时显示谁在编辑)
冲突检测与解决机制
操作历史记录与版本回溯
3. 权限控制
表格级权限:查看/编辑/管理
行级权限:按条件限制可见行
列级权限:敏感列隐藏
与现有用户/部门权限体系集成
4. 视图功能
表格视图(默认)
看板视图(按某列分组)
甘特图视图(日期字段)
视图可保存和共享
二、技术要求
前端
使用现有技术栈:React + TypeScript + Ant Design
推荐使用 AG Grid 或自研虚拟表格
单元格编辑器组件化
与现有路由、布局、主题保持一致
后端
复用现有 Express + Sequelize + PostgreSQL
利用已有的 Socket.io 实现协同
设计 tables、columns、rows、cells 等数据模型
增量数据同步(OT/CRDT 算法)
数据库设计要点
动态列结构(JSONB 或 EAV 模式)
考虑 80 列场景的查询性能
单元格级别的变更日志
三、页面入口
在侧边栏添加「多维表格」菜单
路由:/spreadsheet 或 /table
四、分阶段实现建议
第一阶段:基础表格 CRUD + 多列支持 + 虚拟滚动; 第二阶段:多人协同编辑 + 实时同步; 第三阶段:多视图 + 高级权限; 第四阶段:公式计算 + 数据联动
请先实现第一阶段,并给出数据库模型设计和前后端代码结构。
将这段提示词粘贴到 Quest 模式的对话框中,Qoder 立刻开始分析任务:

没多久,它就生成了一份 1100 行的详细执行计划(Action Flow),如下图:

这个执行计划不仅列出了主要任务,还详细描述了每个任务的子步骤和预计完成时间,确认无误后只需点击“开始任务”。
三、功能测试与完善
经过大约 20 分钟的编写,Qoder 提示任务完成,并自动打开本地浏览器进入开发模式预览,正如下图所示:


虽然功能初步成型,但离能够投入使用还有一段距离。根本原因在于,像飞书这样功能完备且体系复杂的大型系统,其代码规模远超当前大模型的“可用上下文长度”。这里的可用上下文是指用户能完全感知到的指令遵循的长度,我个人的经验是,厂商宣传的最大上下文长度大概要抹去一个零才能算是能够用的长度,如果超过这个限制,模型就容易跑偏,这也是后面需要不断压缩会话的原因之一。不过别担心,即使现在功能不多,但有了之前打下的系统框架和数据库设计基础,后续功能的实现只需考虑积分的问题。
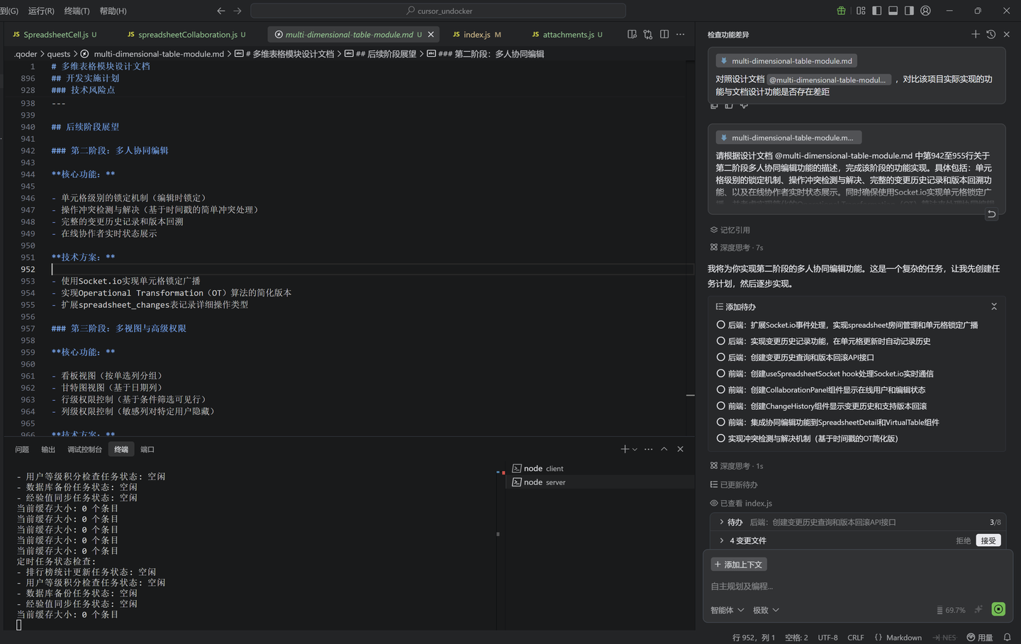
步骤 1:切换为普通模式(右下角选择智能体而非智能问答),检查具体有哪些功能与设计文档不一致
由于我们在 Quest 模式中已经得到了设计文档(我这里命名为“multi-dimensional-table-module.md”),接下来在对话框中输入:“请将当前多维表格模块实际已实现的功能,与设计文档(multi-dimensional-table-module.md)中规划的功能逐项对比,明确指出哪些功能尚未完成开发,并列出这些未实现功能的清单。”

未实现功能清单:
1. 后端 API(缺失 14 个接口)
| 序号 | 接口路径 | 功能说明 | 优先级 |
|---|---|---|---|
| 1 | PUT /api/spreadsheets/:id | 更新表格信息 | 高 |
| 2 | DELETE /api/spreadsheets/:id | 删除表格(归档) | 高 |
| 3 | POST /api/spreadsheets/:id/duplicate | 复制表格 | 中 |
| 4 | GET /api/spreadsheets/:id/columns | 获取列定义 | 中 |
| 5 | PUT /api/spreadsheets/:id/columns/:columnId | 更新列配置 | 高 |
| 6 | DELETE /api/spreadsheets/:id/columns/:columnId | 删除列 | 高 |
| 7 | PUT /api/spreadsheets/:id/columns/reorder | 重新排序列 | 中 |
| 8 | PUT /api/spreadsheets/:id/columns/:columnId/freeze | 冻结/解冻列 | 低 |
| 9 | PUT /api/spreadsheets/:id/columns/:columnId/hide | 隐藏/显示列 | 低 |
| 10 | PUT /api/spreadsheets/:id/rows/:rowId | 更新行数据 | 中 |
| 11 | PUT /api/spreadsheets/:id/rows/reorder | 重新排序行 | 中 |
| 12 | GET /api/spreadsheets/:id/permissions | 获取权限列表 | 高 |
| 13 | POST /api/spreadsheets/:id/permissions | 添加权限 | 高 |
| 14 | PUT /api/spreadsheets/:id/permissions/:permId | 更新权限 | 高 |
| 15 | DELETE /api/spreadsheets/:id/permissions/:permId | 移除权限 | 高 |
| 16 | GET /api/spreadsheets/:id/changes | 获取变更历史 | 中 |
| 17 | POST /api/spreadsheets/:id/rollback | 回滚到指定版本 | 低 |
2. 权限验证中间件(完全缺失)
| 序号 | 模块 | 说明 |
|---|---|---|
| 1 | spreadsheetAuth.js | 权限验证中间件文件未创建 |
| 2 | checkSpreadsheetView | 验证 view 权限 |
| 3 | checkSpreadsheetEdit | 验证 edit 权限 |
| 4 | checkSpreadsheetAdmin | 验证 admin 权限 |
| 5 | 部门权限查询 | getUserPermission 中标记 TODO |
3. 前端组件(缺失 10+ 个核心组件)
组件清单与功能概述
| 序号 | 组件名称 | 功能说明 | 优先级 |
|---|---|---|---|
| 1 | VirtualTable | 提供虚拟滚动的表格主要组件 | 🔴 极高 |
| 2 | TableHeader | 用来显示表头的组件 | 高 |
| 3 | ColumnHeader | 列的表头单元格 | 高 |
| 4 | ColumnMenu | 列的右键菜单选项 | 中 |
| 5 | TableRow | 表示表格中的一行 | 高 |
| 6 | TableCell | 支持多种类型的单元格组件 | 🔴 极高 |
| 7 | TextCell | 文本格式的单元格 | 高 |
| 8 | NumberCell | 用于数字的单元格 | 高 |
| 9 | SelectCell | 单选的单元格 | 高 |
| 10 | DateCell | 日期格式的单元格 | 高 |
| 11 | UserCell | 用于选择人员的单元格 | 中 |
| 12 | AttachmentCell | 附件的单元格 | 中 |
| 13 | UrlCell | 链接格式的单元格 | 中 |
| 14 | SpreadsheetHeader | 表格的头部,包括名称编辑和视图切换 | 高 |
| 15 | SpreadsheetToolbar | 包含筛选、排序和列管理功能的工具栏 | 高 |
| 16 | FilterPanel | 用于筛选的面板 | 中 |
| 17 | SortPanel | 用于排序的面板 | 中 |
| 18 | ColumnManager | 管理列的组件 | 高 |
| 19 | CreateSpreadsheetModal | 创建表格的弹窗(完整版) | 中 |
| 20 | CollaborationPanel | 协作相关的面板 | 低 |
| 21 | OnlineUsers | 显示在线用户的列表 | 低 |
| 22 | PermissionManager | 管理权限的页面 | 高 |
| 23 | ContextMenu | 右键菜单功能 | 中 |
4. 状态管理(完全缺失)
| 序号 | 模块 | 说明 |
|---|---|---|
| 1 | SpreadsheetContext | 全局状态管理的上下文 |
| 2 | 数据缓存机制 | 行数据的映射缓存 |
| 3 | 乐观 UI 更新 | 本地优先更新,失败后回滚 |
| 4 | 无限滚动加载 | 在滚动时加载更多行 |
5. http://Socket.io 实时协同(完全缺失)
| 序号 | 事件名称 | 说明 |
|---|---|---|
| 1 | spreadsheet:join | 用户加入表格的房间 |
| 2 | spreadsheet:leave | 用户离开表格 |
| 3 | spreadsheet:lock_cell | 对单元格进行编辑锁定 |
| 4 | spreadsheet:unlock_cell | 解锁单元格的编辑 |
| 5 | spreadsheet:update_cell | 广播单元格的更改 |
| 6 | spreadsheet:user_join | 通知协作用户已进入 |
| 7 | spreadsheet:user_leave | 通知协作用户已离开 |
| 8 | spreadsheet:cell_change | 进行实时数据同步 |
6. 性能优化功能(完全缺失)
| 序号 | 功能 | 说明 |
|---|---|---|
| 1 | 行级虚拟滚动 | 仅渲染当前可视区域的行 |
| 2 | 列级虚拟滚动 | 针对80多列进行优化 |
| 3 | 批量更新防抖 | 合并请求,延迟100毫秒 |
| 4 | 编辑器防抖 | 输入防抖,延迟500毫秒 |
| 5 | 冻结列实现 | 使用position: sticky来固定列 |
| 6 | GPU 加速 | 通过transform进行定位 |
7. 变更历史功能(完全缺失)
| 序号 | 功能 | 说明 |
|---|---|---|
| 1 | 变更记录写入 | 在单元格变更时记录到 spreadsheet_changes |
| 2 | 变更历史查询 | 按时间顺序查看历史记录 |
| 3 | 版本回溯 | 能够回滚到指定的版本 |
8. 前端类型定义(缺失)
| 文件 | 说明 |
|---|---|
| types/spreadsheet.ts | 表格相关的 TypeScript 类型定义 |
从上述内容可以看出,Quest模式下各部分的完成情况如下:
| 类别 | 设计数量 | 已实现 | 完成率 |
|---|---|---|---|
| 数据库表 | 6 | 6 | 100% |
| 后端 API | 22 | 8 | 36% |
| 权限中间件 | 3 | 0 | 0% |
| 前端组件 | 23+ | 2 | ~9% |
| http://Socket.io 事件 | 8 | 0 | 0% |
| 性能优化 | 6 | 0 | 0% |
整体完成度大约在 25-30%(基础的 CRUD 架构已经搭建,但核心的虚拟表格、多种单元格、权限管理、实时协同等功能仍在缺失中)。
步骤 2:按照“核心引擎—后端完善—前端美化”的顺序,逐步构建完整的功能
根据设计文档的目标,Qoder 需要按照以下顺序来逐步推进:
- VirtualTable 虚拟表格组件 – 这是核心的渲染引擎
- TableCell 多类型单元格 – 支持八种不同的列类型
- 权限验证中间件 – 确保接口的安全性
- 列管理 API – 用于更新、删除和排序
- 表格更新/删除 API – 完善表格的 CRUD 功能
- ColumnManager 组件 – 用于列宽的调整、冻结和隐藏
五小时打造在线多维表格,轻松实现生产环境
经过大约十五分钟的调整,终于完成了任务,下面是更新后的多维表格:


步骤 3:按照设计方案的顺序,让 Qoder 完善第二阶段的功能:

这个阶段的功能包括:单元格锁定机制、操作冲突检测与解决、完整的变更历史记录和版本回溯功能,以及在线协作者实时状态展示。同时确保使用 http://Socket.io 来实现单元格锁定的广播,并考虑实现简化的操作变换(OT)算法来处理协同编辑时的冲突。
不过在测试单元格锁定机制时出现了一些问题,比如用户访问他人创建的表格时却提示没有权限访问(即便表格权限是公开的):

如果不是从零开始搭建系统(比如数据库结构很复杂且敏感),这时候我们就得自己判断问题的根源并提出修复建议。因为完全依靠 AI 来判断,很可能会损坏现有数据库,造成无法估量的损失,具体操作如下:

修复后的系统页面:

步骤 4:继续按照设计方案的顺序,让 Qoder 完善剩下的功能:
首先是计划中的第三阶段,增加视图与高级权限功能,包括:
看板视图(按单选字段分组)
甘特图视图(基于日期列)
行级权限控制(根据条件筛选可见行)
列级权限控制(特定用户可见敏感列)
第三阶段功能展示:


接下来是第四阶段功能,增加公式计算与数据联动,包括:
支持基础公式(SUM、AVG、COUNT 等)
单元格引用和跨列计算
数据联动(单元格变更触发公式重新计算)
表格间数据关联
第四阶段功能展示:

经过这些步骤,“内网飞书”的主要功能基本都实现了。从 12 月 15 日开始构建这个功能模块,到今天正式上线,仅用了五个小时,就成功实现了可以投入生产的在线多维表格系统,这在两个月前几乎是不可想象的高效率。在这五个小时中,我们让这个多维表格系统拥有了以下几项核心能力:
一、基础表格功能
- 10 种列类型:单行文本、多行文本、数字、单选、多选、日期、日期时间、人员、附件、链接、公式
- 虚拟滚动渲染:支持万级数据流畅展示,列宽可拖拽、列冻结、列隐藏
- 完整的行列操作:添加、删除、复制、向上/向下插入、拖拽排序
二、多视图系统
- 表格视图:经典电子表格体验,右键菜单快捷操作
- 看板视图:按单选字段分组展示,卡片拖拽切换状态
- 甘特图视图:任务时间线可视化,支持进度展示
- 跨视图联动:从看板/甘特图点击可定位到表格视图相应的行
三、多人协同编辑
- 基于 http://Socket.io 的实时协作,单元格级别锁定机制
- 在线协作者头像实时显示,自动检测编辑冲突
- 完整的变更历史记录,支持版本回溯
四、公式计算引擎
- 公式解析器,支持词法分析、语法分析、AST 构建
- 17 种内置函数:SUM、AVG、COUNT、MAX、MIN、SUBTRACT、ROUND、ABS、IF、CONCAT、LEN、TODAY、NOW、YEAR、MONTH、DAY
- 智能依赖图追踪,数据联动时自动按拓扑顺序重新计算
- 智能公式编辑器,列名下拉选择避免手动输入错误
五、权限与安全
- 表格级三级权限(查看/编辑/管理)
- 列级精细化权限控制
- 软删除机制,支持数据归档与恢复
五小时内实现一个生产级的多维表格系统,这背后是AI 辅助开发范式所带来的巨大变化,以前在传统开发模式下,仅从零开始开发一个公式解析引擎,调研到实现可能需要一周的时间。而现在,从类型定义到前后端完整实现,不到一小时就完成了词法分析、语法解析、依赖图构建、数据联动的全链路。这不是简单的效率提升,而是开发范式的根本性转变——人类负责决策和验证,AI 负责实现和优化。
四、Qoder 进阶使用技巧总结
通过此次从零构建“内网飞书”多维表格系统的完整实践,我深刻体会到 Qoder 不仅是一个代码生成工具,更是一种全新的团队协作与知识沉淀的方式。为了帮助中小团队高效复用这一能力,我将此次实践中积累的关键经验提炼为以下 Qoder 进阶使用技巧:
- 需求先行,ASK MODE 打底
在启动 Quest Mode 之前,建议先在智能问答模式(ASK MODE)中与 AI 多交流,完成需求澄清、技术栈确认和边界定义。模糊的需求直接交给 Quest Mode 容易导致模型“自说自话”,造成大量返工。 - 英文命名,规避路径陷阱
项目文件夹、分支名、配置项等都应使用英文命名。中文路径在某些依赖解析、脚本执行或 Docker 构建中容易引发编码错误,看似小问题却极难排查。一个干净的英文开发环境是稳定协作的基础。 - 分阶段交付,控制上下文爆炸
大型系统切忌一次性生成所有功能。应遵循“核心引擎 → 后端支撑 → 前端交互 → 高级特性”的递进顺序,每个阶段聚焦单一目标。这样既能控制模型的上下文长度,又能确保每轮生成代码具备可测试性和可验证性。 - 设计文档即契约,用于自动比对
利用 Quest Mode 自动生成的规范文档作为“黄金标准”,后续可通过自然语言指令让 Qoder 自动比对当前实现与设计的差距,输出结构化的缺失清单。 - 善用记忆系统固化架构决策
对于数据库模型、权限体系、通信协议等关键架构决策,主动将其写入 Qoder 的项目记忆(Memory)中。后续生成任务都会参考这些上下文,避免前后不一致。 - MCP 协议生态加速集成
若团队已有认证、消息、日志等中间件服务,可通过 MCP(Model Communication Protocol)注册为插件。Qoder 在生成代码时会自动调用这些服务接口,实现与现有系统无缝集成,避免重复造轮子。 - 人工兜底关键路径,AI 负责扩展
对于权限校验、数据删除、并发冲突等高风险逻辑,建议由开发者先提供伪代码或核心规则,再交给 Qoder 扩展为完整实现。这样既能利用 AI 的工程效率,又能守住安全底线。 - Credits 是燃料,但不是瓶颈
### 提高效率的关键:合理运用 Credits虽然说“极致”模型需要消耗更多的 Credits,但在构建复杂系统时,它的一次生成准确率可大大超过普通模型多次迭代所需的成本。所以呢,建议在关键项目中留出足够的预算,把 Credits 看作是“开发人力成本”的替代品,而不是一个限制。毕竟,面对“多花十块钱和少加一天班”的选择,很多人一定会选择前者,对吧?
版本快照 + 差异回溯 = 安全保障
每完成一个阶段,记得立刻提交 Git 快照,并打上语义化标签(像 v1-base 或 v2-collab 这种)。这样一来,当 AI 生成的结果出现偏差时,我们可以迅速回退到一个稳定的状态。同时,还能通过差异分析来准确找出问题所在,这样调试的成本就能大幅降低。
Qoder 的真正魅力,不在于它能写多少代码,而在于它能把人们从重复的劳动中解放出来,让大家专注于更高层次的系统思考和业务创新。当“五小时就能上线一个协作系统”变成常态时,团队的创造力也会随之得到拓展——这或许就是未来软件工程的样子。如果你的团队在寻找一个既能高效开发又关注知识传承的协作平台,不妨试试 Qoder。也许,你的第一个团队协作工具就是从一句“帮我做个……”开始的。












对于新手来说,直接使用“极致”模型可能会让积分消耗太快,建议先熟悉其他模型。
Qoder的Quest Mode确实强大!我也用它做过项目,感觉效率大幅提升。
在构建表格时,是否可以考虑增加数据导入导出的功能,这对使用者会更友好。
关于权限控制,是否可以实现更细致的设置,这样会更灵活。
是不是所有模型都能处理大型表格?感觉有点担心性能问题,尤其是百万级单元格。
使用Qoder时,能否增强对错误的提示和修复建议,这样会更有利于用户体验。
在开发过程中,能否提供一些常见问题的解决方案,这样能提升开发者的信心和效率。