如何快速搭建高效的团队协作表格系统
在我之前的文章里,分享了如何轻松搭建一个个人博客。不过,对于正在工作的朋友们来说,如何提升工作效率和团队协作才是更重要的。最近,Qoder 推出了 0.2.19 版本,新增了一个叫“极致”的模型选项(据说是引入了某个 opus 4.5 模型)。恰好我最近接了个任务,要构建一个在线协作表格系统,这让我有机会深入了解 Qoder 在团队合作工具上的强大功能。
在这次实践中,我会和大家分享如何利用 Qoder 的 Quest 模式、记忆系统以及 MCP 协议生态,快速搭建一个类似飞书的多维协作表格系统,同时也实现团队知识的有效传承。
一、搭建协作表格系统前的准备工作
在着手搭建内网协作系统之前,我做了一些准备工作:
首先,我创建了一个英文文件夹,起名为“feishu”,并在 Qoder 中打开了这个项目。之所以用英文命名,是为了避免因为中文路径而出现的各种麻烦。
接着,我在右下角的模型选择菜单里选中了“极致”选项。虽然这个模型的 Credits 消耗较大,但在处理团队协作、架构设计和长期任务时,它的表现要明显好于其他模型。如果你需要与现有系统衔接,千万别像我以前那样试图在 Quest 模式中快速搭建基础再慢慢修改,这样会导致模型理解不一致,最终需要花费大量时间修复代码。相反,应该先通过智能问答模式(ASK MODE)理清需求,再通过 Quest Mode 一次性生成完整的架构。
第三,我准备了一个项目需求文档,列出了希望实现的功能及相应的技术栈。尽管 Qoder 支持“描述即实现”,但对于像团队协作系统这样复杂的项目,明确的技术栈信息(比如前端用的是 React+TypeScript,后端用 Node.js+Express,数据库选 PostgreSQL)能帮助 AI 生成更符合团队习惯的代码。
二、使用 Quest Mode 构建协作系统架构
Quest Mode 是 Qoder 的一项强大功能,它允许开发者用自然语言描述需求,AI 则会生成详细的技术规格说明书(Spec)并自动执行任务。对于像协作表格系统这样复杂的项目,Quest Mode 能将模糊的需求转化为清晰的开发计划,显著提升团队效率。
以下是我使用智能问答模式优化后的提示词:
请帮我实现【多维表格】系统,类似飞书多维表格功能。
一、核心功能需求
1. 表格基础功能
支持 80+ 列的大型表格展示
列类型支持:文本、数字、单选、多选、日期、人员选择、附件、链接、公式
支持列的冻结、排序、筛选、隐藏
支持行的展开/收起(分组功能)
虚拟滚动优化(百万级单元格不卡顿)
2. 多人协同编辑
基于 Socket.io 实现实时协同
显示当前在线协作者头像
单元格级别的锁定(编辑时显示谁在编辑)
冲突检测与解决机制
操作历史记录与版本回溯
3. 权限控制
表格级权限:查看/编辑/管理
行级权限:按条件限制可见行
列级权限:敏感列隐藏
与现有用户/部门权限体系集成
4. 视图功能
表格视图(默认)
看板视图(按某列分组)
甘特图视图(日期字段)
视图可保存和共享
二、技术要求
前端
使用现有技术栈:React + TypeScript + Ant Design
推荐使用 AG Grid 或自研虚拟表格
单元格编辑器组件化
与现有路由、布局、主题保持一致
后端
复用现有 Express + Sequelize + PostgreSQL
利用已有的 Socket.io 实现协同
设计 tables、columns、rows、cells 等数据模型
增量数据同步(OT/CRDT 算法)
数据库设计要点
动态列结构(JSONB 或 EAV 模式)
考虑 80 列场景的查询性能
单元格级别的变更日志
三、页面入口
在侧边栏添加「多维表格」菜单
路由:/spreadsheet 或 /table
四、分阶段实现建议
第一阶段:基础表格 CRUD + 多列支持 + 虚拟滚动; 第二阶段:多人协同编辑 + 实时同步; 第三阶段:多视图 + 高级权限; 第四阶段:公式计算 + 数据联动
请先实现第一阶段,并给出数据库模型设计和前后端代码结构。
把这些提示词粘贴到 Quest 模式的对话框中,Qoder 很快开始分析任务:

几秒钟内,它生成了一份包含 1100 行的详细执行计划(Action Flow),如图所示:

这个执行计划不仅列出了主要任务,还详细列出了每个任务的子步骤和预计完成时间,确认无误后点击“开始任务”。
三、功能测试与完善
经过 20 分钟的编码,Qoder 提示任务已完成,并自动打开本地浏览器展示开发模式预览,如下图所示:


虽然功能初步完成,但离实际投入生产环境还有一段距离。原因在于,构建像飞书这样功能完整、结构复杂的大型系统,其代码量已远超当前大模型的“可用上下文长度”(与模型提供商宣传的 200K 最长上下文不同,这里的可用上下文是指用户实际能感知的、能够完全遵循指令的上下文长度。我的经验是,通常将厂商宣传的最大上下文长度减去一个零差不多就是可用的长度,超过这个长度,模型就容易偏离方向了,这也是后面会提到的压缩会话的原因)。不过,不用太担心,即使当前实现的功能不多,凭借我们之前打下的系统框架和数据库设计,剩下功能的实现也就是个 Credits 的问题。
步骤 1:切换到普通模式(右下角选择智能体而非智能问答),检查具体有哪些功能与设计文档不符
因为在上面的 Quest 模式中,我们已经得到了设计文档(我这里的文档名为“multi-dimensional-table-module.md”),所以在对话框中输入:“请将当前多维表格模块实际已实现的功能与提供的设计文档(multi-dimensional-table-module.md)中规划的功能逐项对比,明确指出哪些设计功能尚未完成,并列出未实现功能的清单。”

未实现功能清单:
1. 后端 API(缺失 14 个接口)
| 序号 | 接口路径 | 功能说明 | 优先级 |
|---|---|---|---|
| 1 | PUT /api/spreadsheets/:id | 更新表格信息 | 高 |
| 2 | DELETE /api/spreadsheets/:id | 删除表格(归档) | 高 |
| 3 | POST /api/spreadsheets/:id/duplicate | 复制表格 | 中 |
| 4 | GET /api/spreadsheets/:id/columns | 获取列定义 | 中 |
| 5 | PUT /api/spreadsheets/:id/columns/:columnId | 更新列配置 | 高 |
| 6 | DELETE /api/spreadsheets/:id/columns/:columnId | 删除列 | 高 |
| 7 | PUT /api/spreadsheets/:id/columns/reorder | 重新排序列 | 中 |
| 8 | PUT /api/spreadsheets/:id/columns/:columnId/freeze | 冻结/解冻列 | 低 |
| 9 | PUT /api/spreadsheets/:id/columns/:columnId/hide | 隐藏/显示列 | 低 |
| 10 | PUT /api/spreadsheets/:id/rows/:rowId | 更新行数据 | 中 |
| 11 | PUT /api/spreadsheets/:id/rows/reorder | 重新排序行 | 中 |
| 12 | GET /api/spreadsheets/:id/permissions | 获取权限列表 | 高 |
| 13 | POST /api/spreadsheets/:id/permissions | 添加权限 | 高 |
| 14 | PUT /api/spreadsheets/:id/permissions/:permId | 更新权限 | 高 |
| 15 | DELETE /api/spreadsheets/:id/permissions/:permId | 移除权限 | 高 |
| 16 | GET /api/spreadsheets/:id/changes | 获取变更历史 | 中 |
| 17 | POST /api/spreadsheets/:id/rollback | 回滚到指定版本 | 低 |
2. 权限验证中间件(完全缺失)
| 序号 | 模块 | 说明 |
|---|---|---|
| 1 | spreadsheetAuth.js | 权限验证中间件文件未创建 |
| 2 | checkSpreadsheetView | 验证 view 权限 |
| 3 | checkSpreadsheetEdit | 验证 edit 权限 |
| 4 | checkSpreadsheetAdmin | 验证 admin 权限 |
| 5 | 部门权限查询 | getUserPermission 中标记 TODO |
3. 前端组件(缺失 10+ 个核心组件)
前端组件与功能缺失概览
| 序号 | 组件名称 | 功能说明 | 优先级 |
|---|---|---|---|
| 1 | VirtualTable | 核心的虚拟滚动表格组件 | 🔴 极高 |
| 2 | TableHeader | 表头的相关组件 | 高 |
| 3 | ColumnHeader | 列头单元格组件 | 高 |
| 4 | ColumnMenu | 列的右键菜单 | 中 |
| 5 | TableRow | 行组件 | 高 |
| 6 | TableCell | 各种类型的单元格组件 | 🔴 极高 |
| 7 | TextCell | 用于显示文本的单元格 | 高 |
| 8 | NumberCell | 用于显示数字的单元格 | 高 |
| 9 | SelectCell | 单选类型的单元格 | 高 |
| 10 | DateCell | 日期选择单元格 | 高 |
| 11 | UserCell | 人员选择单元格 | 中 |
| 12 | AttachmentCell | 用于添加附件的单元格 | 中 |
| 13 | UrlCell | 链接单元格 | 中 |
| 14 | SpreadsheetHeader | 表格头部分(包括名称编辑和视图切换) | 高 |
| 15 | SpreadsheetToolbar | 工具栏(包括筛选、排序和列管理) | 高 |
| 16 | FilterPanel | 用于筛选的面板 | 中 |
| 17 | SortPanel | 用于排序的面板 | 中 |
| 18 | ColumnManager | 列管理器 | 高 |
| 19 | CreateSpreadsheetModal | 创建表格的弹出窗口(完整版) | 中 |
| 20 | CollaborationPanel | 协作面板 | 低 |
| 21 | OnlineUsers | 显示在线用户的列表 | 低 |
| 22 | PermissionManager | 权限管理页面 | 高 |
| 23 | ContextMenu | 右键菜单 | 中 |
4. 状态管理(完全缺失)
| 序号 | 模块 | 说明 |
|---|---|---|
| 1 | SpreadsheetContext | 表格的全局状态管理 |
| 2 | 数据缓存机制 | 用于行数据的 Map 缓存 |
| 3 | 乐观 UI 更新 | 本地更新后,若失败则回滚 |
| 4 | 无限滚动加载 | 通过滚动加载更多的行数据 |
5. http://Socket.io 实时协作功能(完全缺失)
| 序号 | 事件名称 | 说明 |
|---|---|---|
| 1 | spreadsheet:join | 用户加入表格的房间 |
| 2 | spreadsheet:leave | 用户离开表格 |
| 3 | spreadsheet:lock_cell | 锁定单元格以防编辑 |
| 4 | spreadsheet:unlock_cell | 解锁单元格以便编辑 |
| 5 | spreadsheet:update_cell | 单元格更改的广播 |
| 6 | spreadsheet:user_join | 通知协作用户已加入 |
| 7 | spreadsheet:user_leave | 通知协作用户已离开 |
| 8 | spreadsheet:cell_change | 实时同步数据 |
6. 性能优化功能(完全缺失)
| 序号 | 功能 | 说明 |
|---|---|---|
| 1 | 行级虚拟滚动 | 只渲染在可视范围内的行 |
| 2 | 列级虚拟滚动 | 优化 80+ 列的场景 |
| 3 | 批量更新防抖 | 合并请求,延迟 100ms |
| 4 | 编辑器防抖 | 输入时延迟 500ms |
| 5 | 冻结列实现 | 使用 position: sticky |
| 6 | GPU 加速 | 通过 transform 实现定位 |
7. 变更历史功能(完全缺失)
| 序号 | 功能 | 说明 |
|---|---|---|
| 1 | 变更记录写入 | 记录单元格变更到 spreadsheet_changes |
| 2 | 变更历史查询 | 按时间倒序查看历史记录 |
| 3 | 版本回溯 | 可以回滚到指定的版本 |
8. 前端类型定义(缺失)
| 文件 | 说明 |
|---|---|
| types/spreadsheet.ts | 与表格相关的 TypeScript 类型定义 |
从以上信息来看,Quest 模式下的各部分完成情况如下:
| 类别 | 设计数量 | 已实现 | 完成率 |
|---|---|---|---|
| 数据库表 | 6 | 6 | 100% |
| 后端 API | 22 | 8 | 36% |
| 权限中间件 | 3 | 0 | 0% |
| 前端组件 | 23+ | 2 | ~9% |
| http://Socket.io 事件 | 8 | 0 | 0% |
| 性能优化 | 6 | 0 | 0% |
整体完成度大约为 25-30%(基础的 CRUD 骨架已经搭建,但是像虚拟表格、多类型单元格、权限管理和实时协作这些核心功能还没实现)。
步骤 2:按“核心引擎—后端完善—前端美化”的顺序逐步构建完整功能
根据设计文档的目标,Qoder 需要按照以下顺序逐步推进:
- VirtualTable 虚拟表格组件 – 作为核心渲染引擎
- TableCell 多类型单元格 – 支持 8 种列类型
- 权限验证中间件 – 确保接口的安全
- 列管理 API – 实现更新、删除和排序功能
- 表格更新/删除 API – 完善表格的 CRUD 操作
- ColumnManager 组件 – 提供列宽调整、冻结和隐藏功能
轻松构建在线多维表格:我的实践分享
经过大约十五分钟的调整,任务提示显示完成了,下面是更新后的多维表格:


第 3 步:根据设计方案的步骤,要求 Qoder 完善第二阶段的功能:

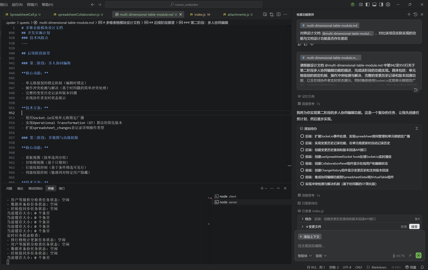
第二阶段的功能具体包括:单元格级别的锁定机制、操作冲突检测与解决、完整的变更历史记录和版本回溯功能,还有在线协作者实时状态展示。务必确保使用 http://Socket.io 来实现单元格锁定的广播,并考虑实现简化的操作转化(OT)算法,以处理协同编辑中的冲突。
不过,在测试单元格锁定机制时碰到了问题,具体表现为用户访问他人创建的表格时提示没有权限(即使表格的访问权限是公开的):

如果不是从头开始搭建系统(比如现有数据库结构复杂且敏感),这时候我们就得自己判断问题的根源并提出修复建议。因为如果全靠 AI 来判断,可能会造成已有数据库的损坏,带来难以估量的损失,具体操作如下:

修复后的系统页面:

第 4 步:按照设计方案的顺序,继续要求 Qoder 完善剩余功能:
首先是计划中的第三阶段功能,增加视图与高级权限功能,包括:
看板视图(按单选列分组)
甘特图视图(基于日期列)
行级权限控制(基于条件筛选可见行)
列级权限控制(敏感列对特定用户隐藏)
第三阶段功能展示:


接下来是计划中的第四阶段功能,增加公式计算与数据联动功能,包括:
支持基础公式(SUM、AVG、COUNT 等)
单元格引用和跨列计算
数据联动(单元格变更触发公式重算)
表格间数据关联
第四阶段功能展示:

经过上述步骤,”内网飞书”的主要功能基本上完成了。从 12 月 15 日开始计划这个功能模块,到现在上线,总共花了五个小时,成功实现了一个可以应用于生产环境的在线多维表格系统。之前甚至两个月前,这种高效都是难以想象的。在这五个小时里,我们让这一多维表格系统具备了以下核心能力:
一、基础表格能力
- 10 种列类型:单行文本、多行文本、数字、单选、多选、日期、日期时间、人员、附件、链接、公式
- 虚拟滚动渲染:支持上万条数据流畅展示,列宽可拖拽、列可冻结与隐藏
- 完整的行列操作:添加、删除、复制、上下插入、拖拽排序
二、多视图系统
- 表格视图:经典电子表格体验,右键菜单快捷操作
- 看板视图:按单选字段分组展示,卡片可拖拽切换状态
- 甘特图视图:任务时间线可视化,支持进度展示
- 跨视图联动:从看板/甘特图点击可快速定位到表格视图对应行
三、多人协同编辑
- 基于 http://Socket.io 的实时协作,支持单元格级别的锁定机制
- 在线协作者头像实时显示,编辑冲突自动检测
- 完整的变更历史记录,支持版本回溯
四、公式计算引擎
- 公式解析器,支持词法分析、语法分析、AST 构建
- 17 种内置函数:SUM、AVG、COUNT、MAX、MIN、SUBTRACT、ROUND、ABS、IF、CONCAT、LEN、TODAY、NOW、YEAR、MONTH、DAY
- 智能依赖图追踪,在数据联动时自动按拓扑顺序重算
- 智能公式编辑器,列名下拉选择避免手动输入错误
五、权限与安全
- 表格级三级权限(查看/编辑/管理)
- 列级精细化权限控制
- 软删除机制,支持数据归档与恢复
仅用五小时就实现了一个生产级的多维表格系统,这背后体现了AI 辅助开发范式的质变。在传统开发模式中,从零开始开发一个公式解析引擎,光是调研和实现可能需要一周时间。而现在,从类型定义到前后端完整实现,不到一小时就完成了词法分析、语法解析、依赖图构建及数据联动的全链路。这可不仅仅是效率提升,而是开发模式的根本性转变——人类负责决策和验证,AI 负责实现与优化。
四、Qoder 进阶使用技巧总结
通过这次从零开始构建“内网飞书”多维表格系统的完整实践,我深刻感受到 Qoder 不仅是一个代码生成工具,更是一种全新的团队协作与知识沉淀的方式。为了帮助中小团队高效复用这一能力,我将本次实践中的关键经验提炼成以下 Qoder 进阶使用技巧:
- 需求先行,ASK MODE 打底
在启动 Quest Mode 前,建议先在智能问答模式(ASK MODE)中与 AI 多沟通,明确需求、确认技术栈和边界。模糊的需求直接交给 Quest Mode 容易导致模型“自说自话”,产生大量返工。 - 英文命名,规避路径陷阱
项目文件夹、分支名、配置项等都要使用英文命名。中文路径容易在某些依赖解析、脚本执行或 Docker 构建中引发编码错误,看似小事却很难排查。一个干净的英文开发环境是稳定协作的基础。 - 分阶段交付,控制上下文爆炸
大型系统切忌一次性生成全部功能。应遵循“核心引擎 → 后端支撑 → 前端交互 → 高级特性”的顺序,每阶段聚焦单一目标。这样既能控制模型的可用上下文长度,又能确保每轮生成的代码可测试和可验证。 - 设计文档即契约,用于自动比对
利用 Quest Mode 自动生成的 Spec 文档作为“黄金标准”,后续可通过自然语言指令让 Qoder 自动比对当前实现与设计的差距,输出结构化缺失清单。 - 善用记忆系统固化架构决策
对于数据库模型、权限体系、通信协议等关键架构决策,主动将其写入 Qoder 的项目记忆(Memory)中。后续所有生成任务都会参考这些上下文,避免前后不一致。 - MCP 协议生态加速集成
如果团队已有认证、消息、日志等中间件服务,可以通过 MCP(Model Communication Protocol)注册为插件。Qoder 在生成代码时会自动调用这些服务接口,实现与现有系统的无缝集成,避免重复造轮子。 - 人工兜底关键路径,AI 负责扩展
对于权限校验、数据删除、并发冲突等高风险逻辑,建议开发者先提供伪代码或核心规则,再交给 Qoder 扩展为完整实现。这样可以利用 AI 的工程效率,同时守住安全底线。 - Credits 是燃料,但不是瓶颈
标题:释放你的创造力,Qoder助你轻松开发!
虽然“极致”模型需要消耗更多的Credits,但在构建复杂系统时,它的生成准确性比普通模型经过多次迭代的结果要高得多,成本也更低。因此,我建议在关键项目上留出充足的预算,把Credits当作“开发人力成本”的替代品,而不是限制因素。其实,面对“多花十块钱还是少加一天班”的选择,大多数人都会倾向于前者,对吧?
版本快照 + 差异回溯 = 安全网
每次完成一个阶段后,马上提交Git快照,并给它打上语义化的标签(例如v1-base, v2-collab)。这样当AI生成的结果出现偏差时,你可以快速回退到一个稳定的状态,同时还能根据差异快速找到问题所在,极大地降低了调试的成本。
Qoder的真正魅力,在于它不只是能写多少行代码,而是将我们从重复的工作中解放出来,让我们更专注于高层次的系统思考和业务创新。想象一下,当“五小时上线生产级协作系统”成为常态时,团队的创造力边界也会随之扩大——这或许就是下一代软件工程的样子。如果你的团队正在寻找一个既支持高效开发又注重知识传承的协作平台,不妨试试Qoder。也许,你的第一个团队协作工具,就从一句“帮我做个……”开始。











