如果你和我一样,没钱冲百度网盘会员又被限速得心烦意乱,别担心!我亲自试过这个方法,速度真心不错,下面就来给你详细讲讲怎么操作。










1.【先下载motrix】
下载链接:https://motrix.app/
你也可以直接在百度上搜(小众软件,别担心,绝对不会有多余的软件捆绑)
这是软件下载的主页,看着还不错吧!

下载完成后,打开软件,界面是这样的哦!

2.【接下来打开极下解析网址】
https://jixia.ink/
打开后,你会看到这样的界面!
扫描这个二维码也可以快速访问:http://weixin.qq.com/r/1BNheU3EfhABrQka90bG
随便选择一个站点,来一发信仰之击!
进入后你会看到这个界面

这时候需要关注公众号【极下下载】哦!这么良心的公众号,关注一下也不错,后续地址变了还能收到通知!回复1就能拿到验证码。
3.【生成百度网盘的下载链接】
这里以PS2018为例,给你演示一下

右键点击你想要下载的软件,选择分享,然后在弹出的页面里点击创建链接!

链接创建后,系统会给你一个链接和提取码,就是这个样子的!

4.【复制链接下载】
把步骤3中生成的链接复制,粘贴到步骤2的解析网站里,点击解析链接。

然后左键点击你要下载的文件,选择发送到Motrix!
注意:在点击发送之前,务必先打开Motrix软件,不然点再多也没用,别怪我没提醒你!

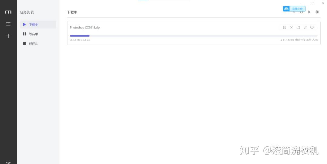
确保Motrix已经打开

一切准备就绪后,就能顺利下载了!看看我和室友一起拼带宽后的下载速度,真是不错!

我辛辛苦苦写了这么多实用的小技巧,别忘了关注一下公众号【只如初现】!里面有各种考研、技术和雅思的干货,感谢支持!
声明:
文章来自网络收集后经过ai改写发布,如不小心侵犯了您的权益,请联系本站删除,给您带来困扰,深表歉意!











