CodeBuddy IDE自称是全球首个将“产、设、研合一”的AI全栈开发工具,致力于通过自然语言的互动来实现从产品的设计、开发到最后部署的全流程自动化。它集合了需求分析、设计生成、代码编写、后端开发和一键部署等多种功能,非常适合开发者、产品经理、设计师等多种角色进行协作。

CodeBuddy IDE的界面一瞥
当你输入邀请码后,就能进入CodeBuddy IDE的主界面,正如上面的截图所示。
1、左上角的功能区包括:文件、编辑、选择、查看、转到、运行、终端和帮助,这些功能和其他开发者工具差不多。

2、左侧则分为资源管理器、搜索、源代码管理器、运行与调试、扩展,跟VSCode的布局很像吧?

3、最重要的是在右侧面板,有个CodeBuddy功能区,上面明确写着“设计与开发实时融合”,这才是这款IDE的核心所在。
用Figma和Components提升你的设计效率
Figma其实是个很棒的工具,专门用来做用户界面(UI)和用户体验(UX)设计的。更酷的是,CodeBuddy IDE里面自带了Figma,你只需要轻轻一按,就能把设计稿直接转化为维护方便的HTML代码,真的是省时省力!
说到Components,简单来说,每一个组件都代表着一种独特的设计风格和规范。这就像你在做菜时,每种调料都有它自己的特色,组合起来才能做出美味的菜肴。
再来说说Integration,现在支持的有Supabase和腾讯云的Tecent CloudBase,前者是个后端即服务的平台,后者则是腾讯的开发环境。你只需登录和授权,就能轻松上手使用,真是方便极了!
轻松配置MCP服务,让你随时获取火车票信息
说到MCP配置,其实这和其他IDE,比如Cursor,差不多。只要你添加了MCP配置,就能直接享用那些相应的MCP服务。就像之前提到的12306-mcp服务,只要设置好,真的是简单得不能再简单了!

接下来,你就可以在对话中使用这个MCP服务了,比如问“明天北京到上海的火车票怎么样?”


至于后面的那些小图标,比如上传图片的小眼睛和小火箭,基本上就是用来上传照片、预览和部署的。没什么特别需要注意的。

关于Craft和Chat的部分,Craft模式其实就是Agent模式,而Chat则是咱们熟悉的对话形式。
大模型的支持方面,现在已经有Claude、GPT和Gemini等可供使用。
Code Buddy的开发体验,轻松搞定项目需求

设计模式与规划模式:
在设计模式下,CodeBuddy IDE 会在简单规划好设计和页面后,直接开始项目创建和代码编写。而选择规划模式则会更详细,覆盖需求分析、技术栈、UI设计和开发计划等内容。

Code Buddy的开发体验
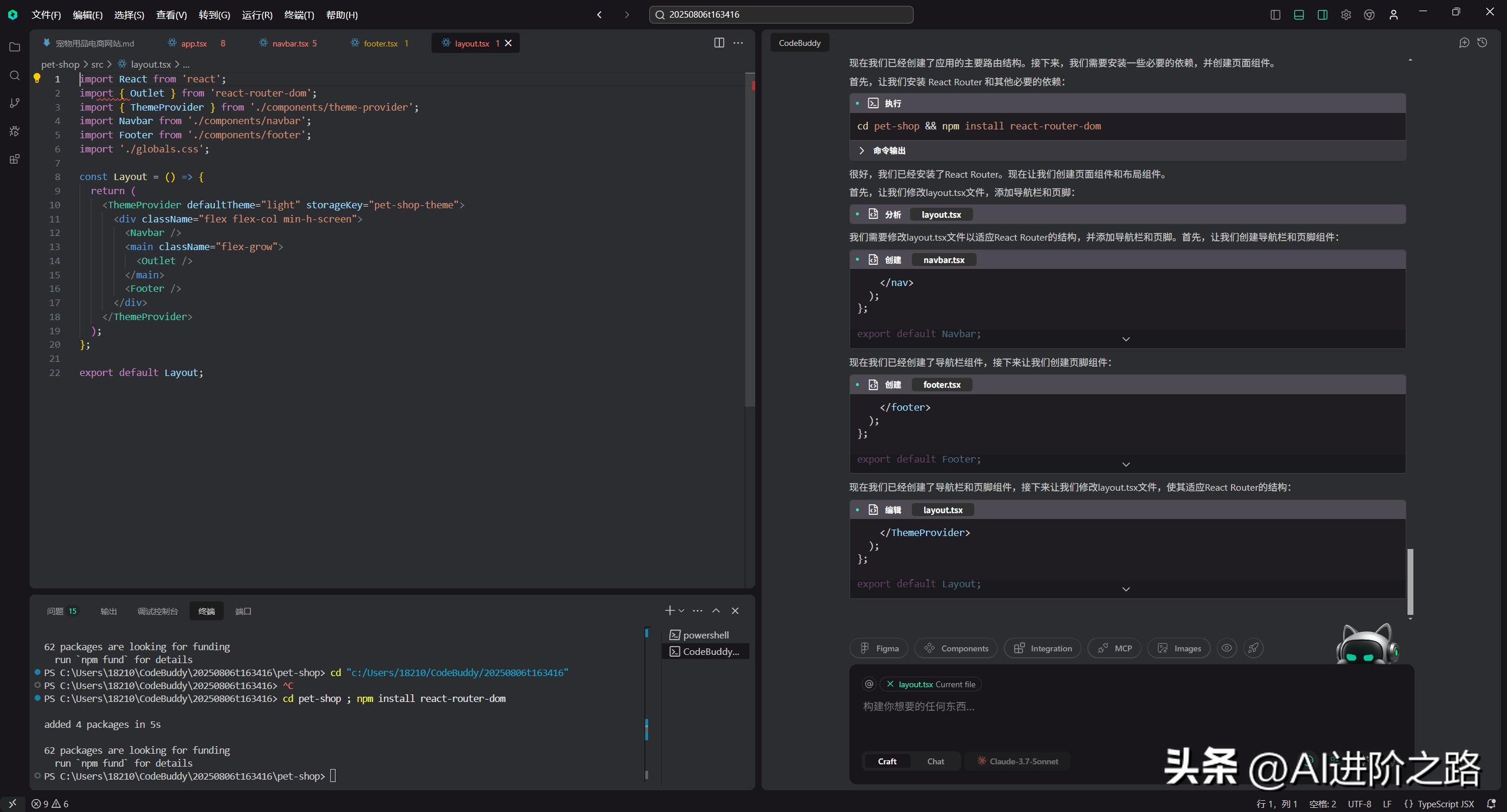
想象一下,我们的需求是:打造一个宠物用品电商网站,整体风格参考Chewy和Petco,兼容手机和电脑浏览。我们把这个需求交给Code Buddy,让它负责协调团队进行整个项目的研发。

从上面的图可以看出,Code Buddy已经开始进行分析、选择技术以及设计了。
而资源管理器那边也在积极生成代码。

根据需求文档和设计,Code Buddy开始投入写代码的工作了。

代码写完之后,Code Buddy会自动运行并打开结果让我们查看。


设计和开发的效果还是不错的吧!接下来我们还能根据提示继续进行下一步操作。

小结
CodeBuddy IDE通过自然语言的方式交流以及全栈自动化,让开发变得简单很多,特别适合用来快速测试产品的创意。它自带的Figma集成、BaaS服务,配合一键部署的功能,帮助开发者更专注于核心逻辑,而不是去处理那些繁琐的配置。










